HandyArchive.com

Generates Runtime Sequence and Class Diagrams


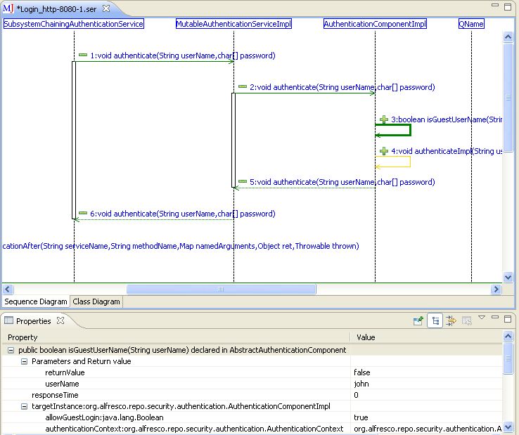
Screenshot of MaintainJ Plugin 4.0.0

MaintainJ Plugin 4.0.0


Author:

MaintainJ Inc.


Supported languages: English
Supported OS: Java / Linux / Mac OS X / Mac Other / Unix / Win2000 / WinVista / WinVista x64 / WinXP
Price: $300.00
MaintainJ, an Eclipse plug-in, generates runtime UML sequence and class diagrams for a given use case, helping the users to quickly understand a complex Java or J2EE application.

MaintainJ is the tool to turn to when :
--Find out what exactly happens when you run a use case
--Generate interactive sequence diagram from call trace
--Reduce the bug fix and release cycle time of your applications
--Document your applications in minutes


MaintainJ is different from any reverse engineering tools you have seen before.

a) Forget Static Reverse Engineering - UML diagrams from source code can take you only so far. Run a use case and generate UML sequence and class diagrams for that use case.
b) Call context - The sequence digrams show the input and return parameter values, the state of the called object and the response time of the call
c) Shows the SQL calls - Shows the actual runtime SQL calls with parameters populated regardless of the JDBC frameworks used
d) Supports multi-JVM applications - Generates end-to-end sequence diagrams for applications running on multiple JVMs.
e) Facilitates debugging multi-threaded applications.
f) Explore the Diagrams - MaintainJ sequence diagrams are a pleasure to read. You can expand and collapse the calls while exploring a complex sequence diagram.
g) Focus on What You Need - Only application classes (no API classes) in specified packages are shown. All loop calls and recursive calls are removed. Multiple filters are provided to remove unwanted calls.
h) From running application - Diagrams are generated from a running application. You don't need to have the source code.
i) Save Maintenance Costs - Maintenance costs 90%. Understanding code costs 50% of maintenance costs. Save by generating UML diagrams that help you to quickly understand code.
j) Built for, tested and demonstrated on a 8000+ class Java app.

Check the demo videos at http://maintainj.com/userGuide.jsp?param=overviewDemo
download free trial

Free MaintainJ Plugin download - 6.67 Mb
MaintainJ_4.0.0.zip

Keywords: Java reverse engineering, generate sequence diagram, java documentation, generate uml diagrams, reverse engineer database, runtime reverse engineering, generate uml diagrams, eclipse sequence diagrams, eclipse plugin
Subcategories:
Latest Additions: