Flowcharts,Trees for C/C++ Code - Base
Understand Code in Less Time
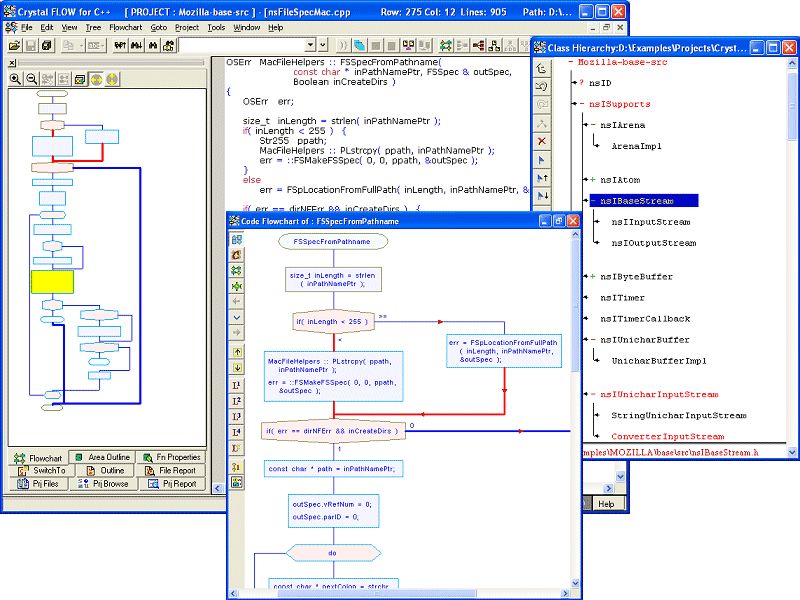
Create Flowchart from Source Code. Get a clear view of the code with Flowcharts.
Inherited legacy code?
A new member of the team?
You will be up to speed in significantly less time.
Verify correctness of function logic. Detect errors. Use Flowcharts for faster Code-reviews.
Multiple flowchart flavors ??“ level, optimal, loop and conditions, area wise.
Code & Flowchart Synchronization while browsing
Comment flowcharts for a wider audience.
Export flowcharts to BMP/JPEG/VISIO formats.
Code-only, Comment-only and Code+Comment flowcharts.
Print large flowcharts in a single page.
Code is Easy-to-read:
Auto-Formatting of Code and Comments. Not just indenting and line wrapping.
Line up object-names in successive declarations.
Line up assignment operators in assignments.
Split and indent long expressions as per operator precedence
Transform hard-to-read code into very readable code.
Improved code readability. Detect errors easily
Other features
Rich Call/Caller Trees, Class Trees, Include/Include By Trees, Paths - Function/File/Class/Project Level, lPremium Code/Comment Browsing
Project Level - Word/Object/Modified Object/Regular Expression/Lexical Search
Software Metrics - McCabes, Halstead
HTML documents -source+comments (Javadoc like!). No need to maintain documents - just comment the code using Crystal REVS editions. Cross-reference for all identifiers, Color Coded Metrics.
Import VC++. Visual Studio.Net, Borland projects
Language Extensions, Keil Compiler Support
SCC Integration
Editions:
DataFlow: Rich Trees, Object DataFlows, CallFlows, Flowchart inline expansion, Add-On - document generation
Docs: Comprehensive docs with flowcharts, Trees, Source Code & full browsing.
Professional: Features of all editions + Rich Trees, Object/Stack Size, Data Dependency, Custom Symbols, Source Code Publisher, Batch output;
Add Ons -> Document Generation, Command Line Mode
Create Flowchart from Source Code. Get a clear view of the code with Flowcharts.
Inherited legacy code?
A new member of the team?
You will be up to speed in significantly less time.
Verify correctness of function logic. Detect errors. Use Flowcharts for faster Code-reviews.
Multiple flowchart flavors ??“ level, optimal, loop and conditions, area wise.
Code & Flowchart Synchronization while browsing
Comment flowcharts for a wider audience.
Export flowcharts to BMP/JPEG/VISIO formats.
Code-only, Comment-only and Code+Comment flowcharts.
Print large flowcharts in a single page.
Code is Easy-to-read:
Auto-Formatting of Code and Comments. Not just indenting and line wrapping.
Line up object-names in successive declarations.
Line up assignment operators in assignments.
Split and indent long expressions as per operator precedence
Transform hard-to-read code into very readable code.
Improved code readability. Detect errors easily
Other features
Rich Call/Caller Trees, Class Trees, Include/Include By Trees, Paths - Function/File/Class/Project Level, lPremium Code/Comment Browsing
Project Level - Word/Object/Modified Object/Regular Expression/Lexical Search
Software Metrics - McCabes, Halstead
HTML documents -source+comments (Javadoc like!). No need to maintain documents - just comment the code using Crystal REVS editions. Cross-reference for all identifiers, Color Coded Metrics.
Import VC++. Visual Studio.Net, Borland projects
Language Extensions, Keil Compiler Support
SCC Integration
Editions:
DataFlow: Rich Trees, Object DataFlows, CallFlows, Flowchart inline expansion, Add-On - document generation
Docs: Comprehensive docs with flowcharts, Trees, Source Code & full browsing.
Professional: Features of all editions + Rich Trees, Object/Stack Size, Data Dependency, Custom Symbols, Source Code Publisher, Batch output;
Add Ons -> Document Generation, Command Line Mode
Keywords:
flowchart, programming, c, c++, format, beautify, styler, call trees, caller trees, include-by trees, editor, ide, browse, browser, tools, project, parse, data dictonary, metrics, McCabe, Halstead, Publisher, documentation, Visio, File Compare, Data Dependency, Stack Size