Text to software, SageTea
Text to Software makes applications automatically from subject matter expert knowledge, data from websites, human sources, documents and databases. The resulting application meets business requirements expertly and is produced 80% faster and 60% cheaper than traditional programming methods.
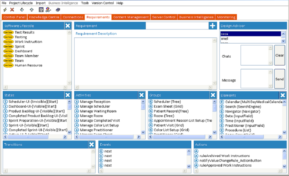
Text to Software has the following main functions:
Knowledge Center, Connection, Requirements Analysis, Content Management, Server Admin, Business Intelligence, Monitoring and Test Cases.
The Knowledge Center is used for gathering sources of text and collating them. Users can chat with other users in the Text to Software network, download content from URLs and use the integrated training tool to practice.
The Connection area is used for uploading apps and includes a special control panel for resellers to buy licensing and provision applications.
The Requirements Analysis, Server Admin, Content Management, Monitoring and Text Cases tools all work to assist in converting text from the Knowledge Center into new applications.
Text to Software has the following main functions:
Knowledge Center, Connection, Requirements Analysis, Content Management, Server Admin, Business Intelligence, Monitoring and Test Cases.
The Knowledge Center is used for gathering sources of text and collating them. Users can chat with other users in the Text to Software network, download content from URLs and use the integrated training tool to practice.
The Connection area is used for uploading apps and includes a special control panel for resellers to buy licensing and provision applications.
The Requirements Analysis, Server Admin, Content Management, Monitoring and Text Cases tools all work to assist in converting text from the Knowledge Center into new applications.