HandyArchive.com

A small C++ cross platform library (WIN,OSX)


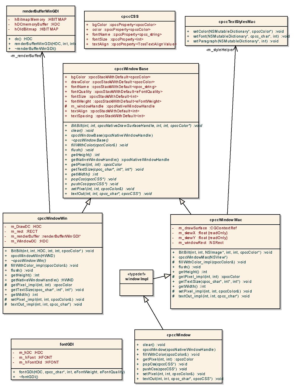
Screenshot of Cpcc - cross platform C++ classes 0.55

Cpcc - cross platform C++ classes 0.55


Author:

StarMessage Software


Supported languages: English
Supported OS: WinXP / WinVista / WinVista x64 / Win7 x32 / Win7 x64 / Win2000 / Mac OS X / Mac Other / Windows2000 / Windows2003 / Win
Price: Free
cpcc is a minimal library of C++ classes.

Amongst others, it contains:

a portable file system class a path helper class - allows manipulation of file paths
a screensaver interface class
a persistent settings class (similar to INI files)
a portable color class
a window class with simple drawing functions
a time counter class a
self-test class (allows you to run tests against your code, with minimal programming overhead). Every class can contain its self-test code, which is executed without extra tools of unit-testing libraries.
download free trial

Free Cpcc - cross platform C++ classes download - 118 Kb
cpcclibrary.zip

Keywords: c++ library, cross platform c++, portable c++ library
Subcategories:
Latest Additions: