Blazingly fast .NET object relational mapper
LightSpeed is the best high performance .NET domain modeling and O/R mapping framework available. First class LINQ support, Visual Studio 2008 & 2010 designer integration and our famous high performance core framework means you can create rich domain-driven models more quickly and easily than ever before.
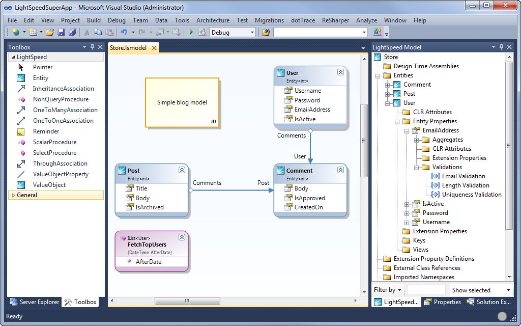
Powerful Visual Designer
Save time - from no code to a working domain model in 10 minutes with the rich Visual Studio 2008 & 2010 integrated LightSpeed Designer. Create entities, drag and drop tables from your database, add rich validation and round-trip updates to and from your database.
LINQ Support
LightSpeed includes LINQ support when targeting .NET 3.5 or above meaning you can leverage either the built in LINQ-to-LightSpeed querying model or the traditional LightSpeed querying model. This feature effectively enables LINQ to MySQL, LINQ to PostgreSQL, LINQ to SQLite, LINQ to Sql Server and LINQ to Oracle.
Migrations built in
Save yourself the pain of writing sql migrations - LightSpeed can manage schema migrations for you! Save hours of with this one feature alone!
Convention Over Configuration
LightSpeed does away with verbose XML configuration and mapping files in favor of a simple, consistent set of conventions for how domain objects should be built. This approach increases agility by both minimizing unnecessary duplication, and, by providing a consistent set of patterns for how the domain model is represented.
Small & Lightning Fast
LightSpeed is designed to be fast. It employs several advanced performance enhancing techniques such as dynamic methods (LCG) instead of reflection, multi-reader eager loading, lazy loading and optimized query batching. Our internal benchmarks show LightSpeed to be faster than NHibernate.
Employs Best Practice Patterns
LightSpeed uses patterns from domain-driven design including Repository, Unit of Work, Entity, Value Object and Specification.
Powerful Visual Designer
Save time - from no code to a working domain model in 10 minutes with the rich Visual Studio 2008 & 2010 integrated LightSpeed Designer. Create entities, drag and drop tables from your database, add rich validation and round-trip updates to and from your database.
LINQ Support
LightSpeed includes LINQ support when targeting .NET 3.5 or above meaning you can leverage either the built in LINQ-to-LightSpeed querying model or the traditional LightSpeed querying model. This feature effectively enables LINQ to MySQL, LINQ to PostgreSQL, LINQ to SQLite, LINQ to Sql Server and LINQ to Oracle.
Migrations built in
Save yourself the pain of writing sql migrations - LightSpeed can manage schema migrations for you! Save hours of with this one feature alone!
Convention Over Configuration
LightSpeed does away with verbose XML configuration and mapping files in favor of a simple, consistent set of conventions for how domain objects should be built. This approach increases agility by both minimizing unnecessary duplication, and, by providing a consistent set of patterns for how the domain model is represented.
Small & Lightning Fast
LightSpeed is designed to be fast. It employs several advanced performance enhancing techniques such as dynamic methods (LCG) instead of reflection, multi-reader eager loading, lazy loading and optimized query batching. Our internal benchmarks show LightSpeed to be faster than NHibernate.
Employs Best Practice Patterns
LightSpeed uses patterns from domain-driven design including Repository, Unit of Work, Entity, Value Object and Specification.
Keywords:
ORM, LINQ, Oracle, SQL Server, MySQL, VistaDB, PostreSQL, SimpleDB, AWS, Visual Studio 2008, Visual Studio 2010, Visual Studio, Visual Designer, Queries, Stored Procedures