Visual NHibernate designer and code generator
Entity Developer for NHibernate is a powerful modeling and code generation tool for NHibernate. Use Model-First and Database-First approaches to design your model, or import existing NHibernate mapping files and generate C# or Visual Basic .NET code. Customize templates to fit all your needs.
Entity Developer for NHibernate can use any ADO.NET data provider for connecting to database. The product supports creating almost all kinds of mapping. T4-based code generation in Entity Developer is very flexible allowing virtually anything you may want for code generation.
Key Features:
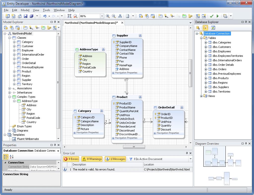
* Visual ORM Model Designer with Code Generation Entity Developer helps create and edit NHibernate models visually. It supports creating such kinds of mapping as complex types, composite id, one-to-many, one-to-one and many-to-many associations, all kinds of inheritance hierarchies, navigation properties for components, collections of components, etc. Code generation is very flexible due to using T4-like templates.
* Advanced Support for Large Models When generating model from a large database, Entity Developer retrieves metadata in an optimal way, reducing the number of server calls. Entity Developer allows splitting your model into several diagrams. It provides an option of generating a separate file for each entity class.
* Integration to Visual Studio Entity Developer seamlessly integrates with Visual Studio 2008, 2010 and 2012.
* Model-First Approach Offers automatic synchronization of mapping and storage part with the conceptual part of the model and easy to use wizards for synchronizing database with the model.
* Database-First Approach Allows you to generate a model from a database quickly and easily, providing flexible naming rules for generated classes.
* Named SQL Queries Support This allows defining named SQL queries that are interpreted as methods of the model, for which a helper class containing the corresponding C# or Visual Basic methods is generated.
Entity Developer for NHibernate can use any ADO.NET data provider for connecting to database. The product supports creating almost all kinds of mapping. T4-based code generation in Entity Developer is very flexible allowing virtually anything you may want for code generation.
Key Features:
* Visual ORM Model Designer with Code Generation Entity Developer helps create and edit NHibernate models visually. It supports creating such kinds of mapping as complex types, composite id, one-to-many, one-to-one and many-to-many associations, all kinds of inheritance hierarchies, navigation properties for components, collections of components, etc. Code generation is very flexible due to using T4-like templates.
* Advanced Support for Large Models When generating model from a large database, Entity Developer retrieves metadata in an optimal way, reducing the number of server calls. Entity Developer allows splitting your model into several diagrams. It provides an option of generating a separate file for each entity class.
* Integration to Visual Studio Entity Developer seamlessly integrates with Visual Studio 2008, 2010 and 2012.
* Model-First Approach Offers automatic synchronization of mapping and storage part with the conceptual part of the model and easy to use wizards for synchronizing database with the model.
* Database-First Approach Allows you to generate a model from a database quickly and easily, providing flexible naming rules for generated classes.
* Named SQL Queries Support This allows defining named SQL queries that are interpreted as methods of the model, for which a helper class containing the corresponding C# or Visual Basic methods is generated.