Powerful ORM modeling & code generation tool
Entity Developer is a powerful modeling and code generation tool for ADO.NET Entity Framework, NHibernate, and LINQ to SQL. You can use Model-First and Database-First approaches to design your model and generate C# or Visual Basic .NET code for it. It introduces new approaches for designing ORM models, boosts productivity, and facilitates the development of database applications.
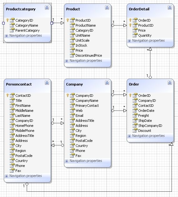
Visual ORM Model Designer with Code Generation Entity Developer allows you to create and edit Entity Framework, NHibernate, and LINQ to SQL models visually, without typing a line of XML code. It supports editing storage part in GUI and creating all kinds of mapping, such as table splitting, mapping entity to several tables, complex types, inheritance hierarchies, creating entities from SELECT statements and methods from SQL code, etc.
Powerful Model Refactoring feature allows users to automatically build TPT or TPC inheritance hierarchy or a complex type from several entities having a common subset of properties in few clicks.
Code generation is very flexible due to using T4-like templates. Entity Developer offers such useful templates as MVC Controller, MVC View Advanced, Data Transfer Object, Data Transfer Object, Data Annotation Metadata. Integration to Visual Studio Entity Developer seamlessly integrates with Visual Studio 2008, 2010 and 2012. You may edit your Entity Developer models as Visual Studio documents, in the same way as EDM models.
Model-First Approach Model First approach implementation in Entity Developer offers automatic synchronization of mapping and storage part with the conceptual part of the model and easy to use wizards for synchronizing database with the model. Updating Model from Database Entity Developer for SQL Server provides possibility to synchronize your entity model with database with the help of Update from Database Wizard. Data Viewing/Editing Entity Developer allows executing HQL, LINQ, or Entity SQL queries against the model, and viewing/editing data.
Visual ORM Model Designer with Code Generation Entity Developer allows you to create and edit Entity Framework, NHibernate, and LINQ to SQL models visually, without typing a line of XML code. It supports editing storage part in GUI and creating all kinds of mapping, such as table splitting, mapping entity to several tables, complex types, inheritance hierarchies, creating entities from SELECT statements and methods from SQL code, etc.
Powerful Model Refactoring feature allows users to automatically build TPT or TPC inheritance hierarchy or a complex type from several entities having a common subset of properties in few clicks.
Code generation is very flexible due to using T4-like templates. Entity Developer offers such useful templates as MVC Controller, MVC View Advanced, Data Transfer Object, Data Transfer Object, Data Annotation Metadata. Integration to Visual Studio Entity Developer seamlessly integrates with Visual Studio 2008, 2010 and 2012. You may edit your Entity Developer models as Visual Studio documents, in the same way as EDM models.
Model-First Approach Model First approach implementation in Entity Developer offers automatic synchronization of mapping and storage part with the conceptual part of the model and easy to use wizards for synchronizing database with the model. Updating Model from Database Entity Developer for SQL Server provides possibility to synchronize your entity model with database with the help of Update from Database Wizard. Data Viewing/Editing Entity Developer allows executing HQL, LINQ, or Entity SQL queries against the model, and viewing/editing data.