Smart CSS editor that helps you code faster
Rapid CSS is simply a CSS editor that helps you code faster. Rapid CSS editor makes it easy to design, create, edit and deploy modern CSS-based websites. Coding is a breeze thanks to many intelligent features such as auto completion, code inspector, CSS formatter, CSS validator, CSS wizards, CSS prefixer and built-in instant multi-browser preview with integrated X-Ray. Supports Unicode and, of course, the latest HTML5 and CSS3 standards.
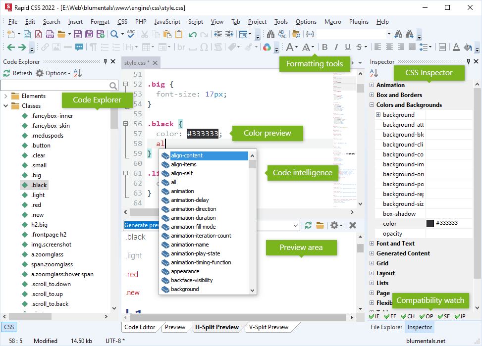
Features include
* Full HTML5 and CSS3 compatibility
* Advanced, fully customizable and familiar text editor
* Light and dark interface themes
* UTF-8 Unicode support
* Syntax Highlighting for HTML, CSS, JavaScript, PHP, ASP, Perl, XML, LESS, SASS
* Built-in multi-browser preview
* HTML and CSS validation
* Code Intelligence for HTML and CSS
* Inspector for HTML and CSS
* CSS formatter
* CSS prefixer
* CSS gradient, shadow, font and box assistants
* HTML code wizards and helpers
* Code snippet library
* Advanced color picker
* Project management
* FTP/SFTP/FTPS connectivity
* Mobile web development features
* Ready to use code templates
* Find/Replace with regular expressions
* Find/Replace in files
* Go to anything
* Multi-item clipboard
* Code folding
* Countless goodie features (bracket matching, line highlighting, text indentation...)
Features include
* Full HTML5 and CSS3 compatibility
* Advanced, fully customizable and familiar text editor
* Light and dark interface themes
* UTF-8 Unicode support
* Syntax Highlighting for HTML, CSS, JavaScript, PHP, ASP, Perl, XML, LESS, SASS
* Built-in multi-browser preview
* HTML and CSS validation
* Code Intelligence for HTML and CSS
* Inspector for HTML and CSS
* CSS formatter
* CSS prefixer
* CSS gradient, shadow, font and box assistants
* HTML code wizards and helpers
* Code snippet library
* Advanced color picker
* Project management
* FTP/SFTP/FTPS connectivity
* Mobile web development features
* Ready to use code templates
* Find/Replace with regular expressions
* Find/Replace in files
* Go to anything
* Multi-item clipboard
* Code folding
* Countless goodie features (bracket matching, line highlighting, text indentation...)