Automated network configuration management..
ConfigEx provides automated and efficient configuration management solution for thousands of network devices, such as routers, switches, firewalls, load balancers and any other device types..
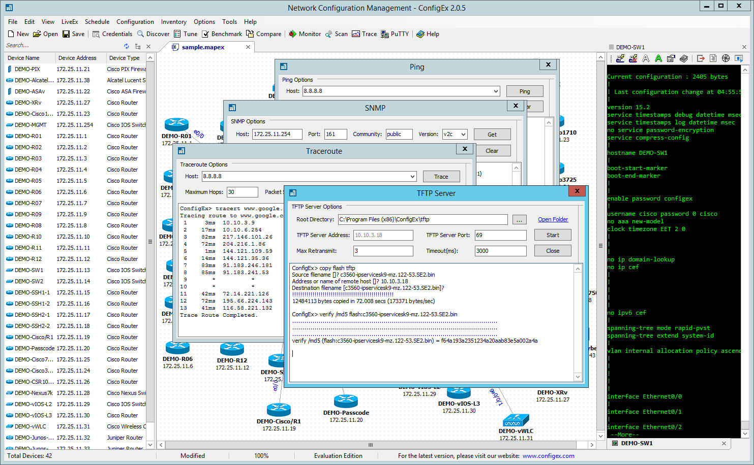
+ Automatically discover network devices and network topology through telnet, ssh and snmp;
+ Visual network topology diagram, very useful and helpful for network understanding and troubleshooting;
+ Monitor connection status of network devices, critical servers, and leased lines;
+ Keep baseline configuration for comparison with your current configuration to know exactly network changes;
+ Free ping, snmp, traceroute, tftp server and other tools;
+ Don't need to install .NET framework or JAVA environment;
+ Do not contain any harmful malware/adware/toolbars;
According to Gartner, most cases of network failures are not the results of external attacks or hardware failures. Instead, up to 80% of all failures are direct results of misadministration and poor configuration. We focus on network configuration management, while providing network discover, network visualization, network monitor, asset management and other rich functions.
+ Automatically discover network devices and network topology through telnet, ssh and snmp;
+ Visual network topology diagram, very useful and helpful for network understanding and troubleshooting;
+ Monitor connection status of network devices, critical servers, and leased lines;
+ Keep baseline configuration for comparison with your current configuration to know exactly network changes;
+ Free ping, snmp, traceroute, tftp server and other tools;
+ Don't need to install .NET framework or JAVA environment;
+ Do not contain any harmful malware/adware/toolbars;
According to Gartner, most cases of network failures are not the results of external attacks or hardware failures. Instead, up to 80% of all failures are direct results of misadministration and poor configuration. We focus on network configuration management, while providing network discover, network visualization, network monitor, asset management and other rich functions.