FREE MS Project viewer. Try it now!
LiveProject enables businesses of any size to instantly collaborate using their existing Microsoft Project files.
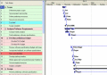
LiveProject FREE project viewer allows teams to view MS Project files, including task lists, Gantt charts and resource tables. Without the need for expensive MS Project deployments, you can significantly improve project planning efforts, project visibility and team member accountability. Gantt charts support external tasks, subprojects, deadlines, dependencies, split tasks, timelines, zoom, layout, critical path, etc.
LiveProject Professional adds advanced collaboration features, such as the ability for participants to edit and add tasks to project plans. Changes are shown in the plan as pending, until approved or rejected by the project manager. Documents and projects can be securely and easily shared using the LiveProject Server shared workspace (Included in your Professional subscription).
With just a small investment, you can collaborate on projects with third-party suppliers, remote business locations or internal departments. No more secure FTP sites or long Sharepoint deployments. LiveProject offers secure yet simple user management.
LiveProject also views Bugzilla Databases. Enter your searches directly in LiveProject to filter the results. Bug lists are updated "live."
LiveProjects provides an instant return on investment due to the extended collaboration and time saved by having an up-to-date view of the status of your projects. Increased visibility of project plans and pending changes enable teams to make informed up-to-date decisions and easily identify missing tasks. Designed to be simple to use, LiveProject focuses on both Manager and team members.
LiveProject FREE project viewer allows teams to view MS Project files, including task lists, Gantt charts and resource tables. Without the need for expensive MS Project deployments, you can significantly improve project planning efforts, project visibility and team member accountability. Gantt charts support external tasks, subprojects, deadlines, dependencies, split tasks, timelines, zoom, layout, critical path, etc.
LiveProject Professional adds advanced collaboration features, such as the ability for participants to edit and add tasks to project plans. Changes are shown in the plan as pending, until approved or rejected by the project manager. Documents and projects can be securely and easily shared using the LiveProject Server shared workspace (Included in your Professional subscription).
With just a small investment, you can collaborate on projects with third-party suppliers, remote business locations or internal departments. No more secure FTP sites or long Sharepoint deployments. LiveProject offers secure yet simple user management.
LiveProject also views Bugzilla Databases. Enter your searches directly in LiveProject to filter the results. Bug lists are updated "live."
LiveProjects provides an instant return on investment due to the extended collaboration and time saved by having an up-to-date view of the status of your projects. Increased visibility of project plans and pending changes enable teams to make informed up-to-date decisions and easily identify missing tasks. Designed to be simple to use, LiveProject focuses on both Manager and team members.
Keywords:
Project Management, Project, Bugzilla, Viewing, Viewer, Management, Microsoft Project, LiveProject, Kadonk, Collaboration, Sharing, Feedback, team, teamwork, add, edit, explorer, accountability, prject, free