HandyArchive.com

Edit SQL, query, navigate, manage databases.


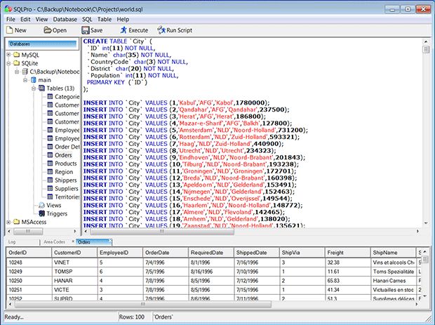
Screenshot of SQLPro 1.4.4

SQLPro 1.4.4


Author:

Vive Corp.


Supported languages: English
Supported OS: Win2000 / Win7 x32 / Win7 x64 / Win98 / WinOther / WinServer / WinVista / WinVista x64 / WinXP
Price: $29.95
SQLPro is a visual database management and development tool for multiple databases with Explorer interface, syntax highlighting and results output in spreadsheet format. It has integrated SQL editor with many useful SQL editing features. SQLPro allows you to connect directly to most popular database servers using the single interface so that you can make your work faster and more efficient. Supports native data source connection for Oracle, MySQLl, PostgreSQL, Microsoft SQL Server, Microsoft Access and SQLite. Provides quick view of the database schema, table schema and results of the query execution.
download free trial

Free SQLPro download - 1.25 Mb
SqlPro_trial.exe

Keywords: oracle, mysql, sql server, access, sqlite, database, sqlpro, sql, editor, explorer, postgresql
Subcategories:
Latest Additions: