Tool for creating queries to SQL Server
dbForge Query Builder for SQL Server is a solution for quick creation of queries and extended data management. It allows you to effortlessly create any complex queries to SQL Server databases.
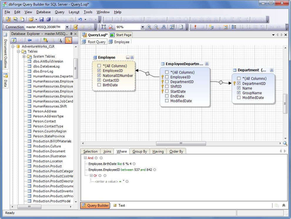
The main component of Query Builder is a visual diagram where you can "draw" your query. Adding tables, creating joins, or editing conditions will be as simple as several slicks of the brush.You won't be confused how to analyze and process received data the best way, using Query Builder. Now you can also create INSERT, UPDATE and DELETE queries and quickly convert SELECT query into UPDATE or DELETE with saving WHERE condition, Usability of visual expression editor is improved and the new start page is added.
Key features:
* Visual query creation
* State-of-art diagram with zooming
* Query schema window for complex queries
* Undo/redo support
* Visual editing of sub-queries
* Convenient expression builder
* SQL editor with syntax coloring
* Bookmarks and text search
* Extended SQL formatting in the editor
* Automatic SQL syntax check
* Advanced management of query results
* Diagram and data printing
* Data editor with filtering
* Grouping, and sorting options
* Customizable and intuitive GUI
* One-click help system
* 30-day trial
The main component of Query Builder is a visual diagram where you can "draw" your query. Adding tables, creating joins, or editing conditions will be as simple as several slicks of the brush.You won't be confused how to analyze and process received data the best way, using Query Builder. Now you can also create INSERT, UPDATE and DELETE queries and quickly convert SELECT query into UPDATE or DELETE with saving WHERE condition, Usability of visual expression editor is improved and the new start page is added.
Key features:
* Visual query creation
* State-of-art diagram with zooming
* Query schema window for complex queries
* Undo/redo support
* Visual editing of sub-queries
* Convenient expression builder
* SQL editor with syntax coloring
* Bookmarks and text search
* Extended SQL formatting in the editor
* Automatic SQL syntax check
* Advanced management of query results
* Diagram and data printing
* Data editor with filtering
* Grouping, and sorting options
* Customizable and intuitive GUI
* One-click help system
* 30-day trial